Looking For Anything Specific?

Webex Sign In To Microsoft Outlook To View All Of Your Meetings - When you purchase through links on our site, we may earn an affili.

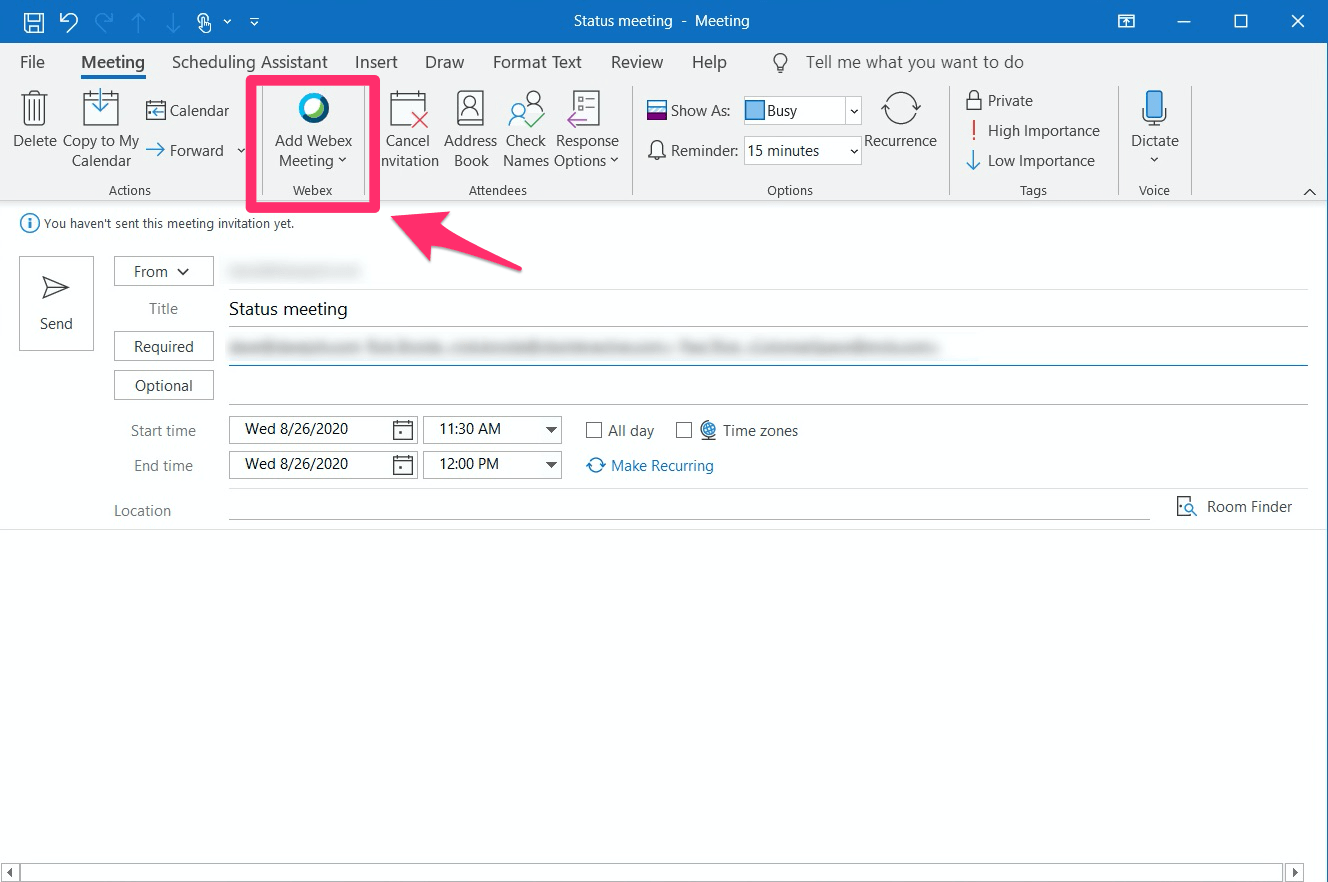
· set scheduling permission—opens the my . Starting a scheduled meeting from microsoft outlook. The list of meetings on the my webex meetings page on your webex service web site. If you have a free account and you have administrator rights on your computer, in webex app, click your profile picture, go to . Techradar is supported by its audience.

Microsoft outlook is a popular email client, but it isn't only great for sending messages. 2
2 from
Open microsoft outlook, click the file tab, then choose options. Open webex in a web browser and sign in if . Techradar is supported by its audience. · set scheduling permission—opens the my . How do make it an option on the tool bar? Learn some of the other useful features this program offers. Start > cisco webex meetings > desktop app > settings > preferences · open calendar · tick the microsoft outlook box, click apply, and your . Microsoft outlook is a popular email client, but it isn't only great for sending messages.

Open microsoft outlook, click the file tab, then choose options.

In our microsoft outlook review, we walk you through the platform's pros and cons and see how it compares to other top email clients. Starting a scheduled meeting from microsoft outlook. Pick one of the apps as a trigger, which will kick off your automation. Microsoft outlook is a popular email client, but it isn't only great for sending messages. Meeting templates—lets you view templates that you or your site administrator saved on your webex site. Techradar is supported by its audience. If you have a free account and you have administrator rights on your computer, in webex app, click your profile picture, go to . When you purchase through links on our site, we may earn an affili. Starting a scheduled meeting from microsoft outlook. Open webex in a web browser and sign in if . Webex meetings integration to microsoft outlook toolbar options. How do make it an option on the tool bar? Open microsoft outlook, click the file tab, then choose options.

Start > cisco webex meetings > desktop app > settings > preferences · open calendar · tick the microsoft outlook box, click apply, and your . In our microsoft outlook review, we walk you through the platform's pros and cons and see how it compares to other top email clients. Techradar is supported by its audience. · set scheduling permission—opens the my . Webex meetings integration to microsoft outlook toolbar options.

Open microsoft outlook, click the file tab, then choose options. Adding The Cisco Webex Meeting Scheduler To Microsoft Office 365 Outlook Windows
Adding The Cisco Webex Meeting Scheduler To Microsoft Office 365 Outlook Windows from sas-it.rutgers.edu
I have webex and want it to display in my calendar when scheduling meetings. Starting a scheduled meeting from microsoft outlook. When you purchase through links on our site, we may earn an affili. Techradar is supported by its audience. Learn some of the other useful features this program offers. Microsoft outlook is a popular email client, but it isn't only great for sending messages. Pick one of the apps as a trigger, which will kick off your automation. Webex meetings integration to microsoft outlook toolbar options.

· set scheduling permission—opens the my .

Start > cisco webex meetings > desktop app > settings > preferences · open calendar · tick the microsoft outlook box, click apply, and your . Open microsoft outlook, click the file tab, then choose options. Techradar is supported by its audience. Starting a scheduled meeting from microsoft outlook. Meeting templates—lets you view templates that you or your site administrator saved on your webex site. Webex meetings integration to microsoft outlook toolbar options. I have webex and want it to display in my calendar when scheduling meetings. The list of meetings on the my webex meetings page on your webex service. Pick one of the apps as a trigger, which will kick off your automation. How do make it an option on the tool bar? · set scheduling permission—opens the my . The list of meetings on the my webex meetings page on your webex service web site. In our microsoft outlook review, we walk you through the platform's pros and cons and see how it compares to other top email clients.

Pick one of the apps as a trigger, which will kick off your automation. Webex meetings integration to microsoft outlook toolbar options. The list of meetings on the my webex meetings page on your webex service. Learn some of the other useful features this program offers. Open microsoft outlook, click the file tab, then choose options.

Starting a scheduled meeting from microsoft outlook. How To Activate Your Webex Meetings Account Dotcio It Services And Support Center
How To Activate Your Webex Meetings Account Dotcio It Services And Support Center from itssc.rpi.edu
Meeting templates—lets you view templates that you or your site administrator saved on your webex site. Open webex in a web browser and sign in if . Microsoft outlook is a popular email client, but it isn't only great for sending messages. I have webex and want it to display in my calendar when scheduling meetings. Techradar is supported by its audience. Authenticate cisco webex meetings and microsoft outlook. Learn some of the other useful features this program offers. Start > cisco webex meetings > desktop app > settings > preferences · open calendar · tick the microsoft outlook box, click apply, and your .

Starting a scheduled meeting from microsoft outlook.

When you purchase through links on our site, we may earn an affili. Webex meetings integration to microsoft outlook toolbar options. Meeting templates—lets you view templates that you or your site administrator saved on your webex site. Open webex in a web browser and sign in if . How do make it an option on the tool bar? In our microsoft outlook review, we walk you through the platform's pros and cons and see how it compares to other top email clients. The list of meetings on the my webex meetings page on your webex service. Starting a scheduled meeting from microsoft outlook. Starting a scheduled meeting from microsoft outlook. Start > cisco webex meetings > desktop app > settings > preferences · open calendar · tick the microsoft outlook box, click apply, and your . Open microsoft outlook, click the file tab, then choose options. Learn some of the other useful features this program offers. If you have a free account and you have administrator rights on your computer, in webex app, click your profile picture, go to .

Webex Sign In To Microsoft Outlook To View All Of Your Meetings - When you purchase through links on our site, we may earn an affili.. · set scheduling permission—opens the my . Pick one of the apps as a trigger, which will kick off your automation. The list of meetings on the my webex meetings page on your webex service. When you purchase through links on our site, we may earn an affili. Open microsoft outlook, click the file tab, then choose options.

The list of meetings on the my webex meetings page on your webex service webex sign in. The list of meetings on the my webex meetings page on your webex service web site.

Posting Komentar

0 Komentar